Documentation Index
Fetch the complete documentation index at: https://www.integrate.io/docs/llms.txt
Use this file to discover all available pages before exploring further.
In AWS’s IAM (Identity and Access Management) module, create a user account for working with Integrate.io ETL.
In IAM, save the user account’s security credentials for later use when defining a connection in Integrate.io ETL.
- never use an underscore in an S3 bucket name.
- never end an S3 bucket name with a dash.
To create a user account in IAM
Enter a user name, such as Integrate.io ETL, and make sure the check box Programmatic access is selected. Click Next: Permissions to proceed.

To save user security credentials
Click Download .csv and save the credentials.csv file for later when you will need to configure Integrate.io ETL to work with S3.
Creating new security credentials for a user
Note:Perform this step if in the procedure to save user security credentials above, any of the user account security credential keys contain a slash, or if you cannot find the credentials.csv file you saved.
In the list of users, click the user you created for working with Integrate.io ETL, then scroll down to Security credentials, and then click Make inactive.

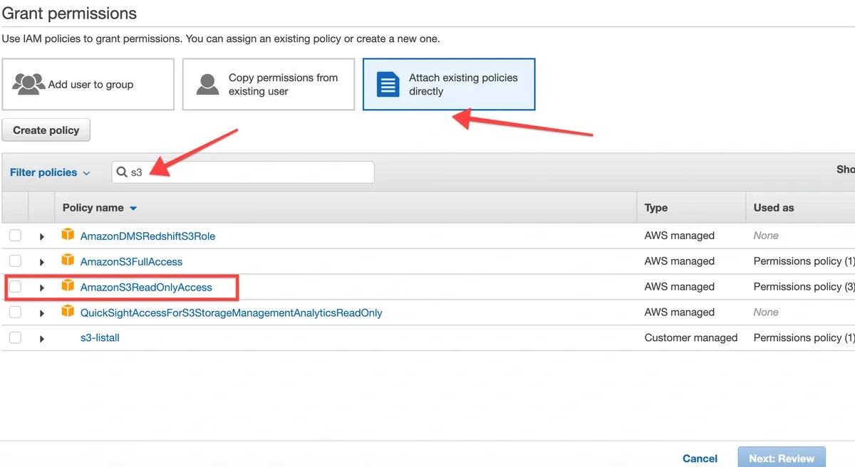
To attach an Integrate.io ETL user policy to the IAM user account
In the list of users, click the user you created for working with Integrate.io ETL, then scroll down to Add permissions.
To create an Amazon S3 connection in Integrate.io ETL
Type a name for the connection, then from the credentials.csv file you previously saved in To save user security credentials above, copy the Access key id and Secret access key into the respective fields.

If the S3 buckets reside in a region that requires AWS Signature v4, fill in the region for the connection. See region list here.
Click Test connection. If the credentials are correct, a message that the connection test was successful appears.








